コンテンツセキュリティ管理
コンテンツセキュリティ管理の入口は以下の通りです:

センシティブワード管理
センシティブワード管理機能は、プラットフォーム上のコンテンツを効果的にコントロールし、コンテンツのコンプライアンスと健全性を確保し、企業内部規定やコミュニティ管理規範に適合させるためのものです。センシティブワードを定義することで、システムはコンテンツ生成、表示、保存の各段階でインテリジェントに識別・ブロックし、センシティブ情報の拡散を防ぎます。
機能の特徴
- 一括インポート・エクスポート対応で、多数のセンシティブワードを集中管理可能。
- 柔軟なステータス制御で、各センシティブワードを個別に有効化・無効化可能。
- 説明情報対応で、センシティブワード設定の背景や用途を記録しやすい。
- インポートテンプレート検証機能で、フォーマットエラーや重複項目のインポートを防止。
センシティブワードの新規追加
ユーザーはセンシティブワードを手動で1件または複数件追加できます。操作手順は以下の通りです:
- パスにアクセス:
コンテンツセキュリティ管理 -> センシティブワード -> 新規作成。 - ポップアップウィンドウで以下の情報を入力:
- センシティブワード:例
Text(225文字以内)。 - 有効化ステータス:
有効または無効を選択。 - 説明(任意):センシティブワード追加の背景補足(500文字以内)。
- センシティブワード:例
- 保存をクリックすると、センシティブワードが即時有効化または保留(ステータスによる)されます。


インポートテンプレートのダウンロード
センシティブワードを一括管理するため、システムは統一のインポートテンプレートを提供しています。操作方法は以下の通りです:
- パスにアクセス:
コンテンツセキュリティ管理 -> センシティブワード -> テンプレートダウンロード。 - システムが自動でExcelファイルをダウンロードします。デフォルト名:
センシティブワードインポートテンプレート.xlsx。 - テンプレートファイルを開き、以下の項目を記入:
センシティブワード(必須)有効化(はい / いいえ)説明(任意)
- 記入後、ファイルを保存してインポート用に準備します。



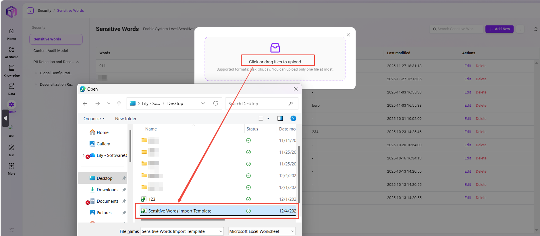
センシティブワードのインポート
センシティブワードテンプレートの準備ができたら、一括インポートを行います:
- パスにアクセス:
コンテンツセキュリティ管理 -> センシティブワード -> インポート。 - アップロードエリアをクリックしてアップロード、またはテンプレートファイルをドラッグ&ドロップでアップロード。
- システムが内容(項目の完全性、フォーマット、重複など)を自動検証します。
- インポート成功後、「アップロード成功」メッセージが表示され、リストに新規センシティブワードが表示されます。
⚠️ ファイル対応フォーマット:xlsx、xls、csv。1回につき1ファイルのみアップロード可能。フォーマットが正しいことを確認してからインポートしてください。



センシティブワードのエクスポート
現在プラットフォーム上の全センシティブワードをExcelファイルとしてエクスポート可能です。操作手順は以下の通りです:
- パスにアクセス:
コンテンツセキュリティ管理 -> センシティブワード -> エクスポート。 - エクスポートをクリックすると、システムが自動で
.xlsxファイルをダウンロードします。デフォルト名:センシティブワードレポート.xlsx。 - レポート内容にはセンシティブワード本体、有効化ステータス、説明情報が含まれ、記録や共有に便利です。


コンテンツ審査モデル
信頼度(Confidence)は、モデルやシステムが予測結果に対してどれだけ確信しているかを示す指標です。
コンテンツ審査モデルの文脈では、信頼度の閾値設定は重要な機能であり、ユーザーがモデルが特定カテゴリ(スパム、不適切コンテンツなど)としてコンテンツをマークする前に必要な最低信頼度レベルを定義できます。これにより、閾値の設定に応じて誤検知や見逃しの数を減らすことができます。
例えば、信頼度閾値を0.8に設定した場合、モデルが予測結果に80%以上の信頼度を持つ場合のみ、コンテンツを不適切とマークします。これにより、モデルが非常に確信しているケースのみアクションが取られることが保証されます。
⚠️ この部分の内容は現在開発中です。ご期待ください。

PII検出とマスキング
💡 ヒント:本機能はV4.1以上のバージョンのみ対応
PII(Personally Identifiable Information、個人識別可能情報)検出とマスキング機能は、個人のプライバシーを露出する可能性のあるデータを識別・保護するためのものです。システムは単独または他の情報と組み合わせて特定個人を識別できる様々なデータを検出し、データセキュリティとプライバシーコンプライアンスを確保します。
グローバル設定
画面説明 「管理者コンソール」から【コンテンツセキュリティ管理 > PII検出とマスキング > グローバル設定】に入り、プラットフォーム全体のPII検出ポリシーを一括設定できます。
設定項目説明
- 自動PII検出とマスキング:
- プラットフォームレベルのスイッチ。デフォルトはオン。
- オンにすると、システムはAgentのやり取りやデータ処理時に自動で個人情報(氏名、電話番号、メールアドレス、ID番号など)を識別し、マスキング処理を行います。
- この機能をオフにすると、すべてのPII検出が無効になります。
- Agentホワイトリスト:
- 特定のAgentをホワイトリストに追加可能。
- ホワイトリスト内のAgentはPII検出とマスキング処理をスキップしますが、すべての操作は監査ログに記録され、安全性と追跡性を確保します。

操作説明
- 「Agentホワイトリスト」ドロップダウンで検出除外するAgentを選択;
- 「自動PII検出とマスキング」スイッチを切り替えてグローバル検出を有効化・無効化;
- 【保存】をクリックすると、設定が即時反映されます。

機能の効果
- 個人情報を自動識別・マスキングし、プライバシー漏洩を防止;
- 柔軟な設定で、様々なビジネスシーンのプライバシーポリシーに対応;
- 監査ログで全設定変更を追跡可能、安全・コンプライアンスを確保。
マスキングルール設定
💡 ヒント:本機能はV4.1以上のバージョンのみ対応
機能説明
「マスキングルール設定」は、システムが個人情報(PII)を検出した際の処理ポリシーを定義するためのものです。様々なルールやポリシーを設定することで、管理者はセンシティブデータの識別、通知、マスキング方法を柔軟に制御し、データコンプライアンスとプライバシー保護を確保できます。
画面説明
画面にはシステム内で設定済みの全マスキングルールが表示され、以下の情報を含みます:
- ルールタイプ:システム内蔵(プリセット)ルールとユーザー定義ルールの区別。
- ルール名:検出対象のセンシティブ情報タイプ(例:ID番号、携帯番号、メールアドレスなど)。
- ルール内容:センシティブ情報をマッチする正規表現や検出ロジック。
- 有効化ステータス:ルールの有効・無効を制御可能。
- マスキングポリシー:センシティブ情報検出時のシステム処理(「マスク」「通知」「終了」「削除」など)。
- 更新日時:ルールの最新更新日時。
- 操作:ルールの編集・削除対応。
設定手順説明
- カスタムルールの新規追加
- 画面右上の「カスタムルール新規追加」ボタンをクリック;
- ポップアップで以下を入力:
- ルール名:例
銀行カード番号検出; - ルール内容:該当情報識別用の正規表現を入力;
- 有効化ステータス:必要に応じて即時有効化または保留;
- マスキングポリシー:ドロップダウンからマスキング方法を選択(「
マスク」「通知」「終了」「削除」など);
- ルール名:例
- 入力後「保存」をクリックすると、ルールが有効化されます。


- カスタムユーザー通知
- マスキングポリシーで「通知」を選択した場合、右上の「カスタムユーザー通知」から通知文を設定可能;
- 例:「
入力内容にID情報が含まれています。続行しますか?」; - 保存後、ユーザーが該当ルールをトリガーすると、システムが通知確認を表示します。


- ルール管理
- 「編集」でルール内容やポリシーを随時変更可能;
- 不要なルールは「削除」で除去できます。

利用例
システムにはよく使われるセンシティブ情報ルール(例:ID番号、中国本土携帯番号など)がプリセットされています。管理者はこれらのルールを直接有効化でき、またビジネスシーンに応じてメールアドレス、銀行カード番号、その他特定フォーマットデータの検出ルールをカスタム追加することも可能です。