Content Security Management
The entry point for Content Security Management is shown below:

Sensitive Words Management
The Sensitive Words Management feature helps users effectively control platform content, ensuring compliance, health, and alignment with internal company policies or community management standards. By defining sensitive words, the system can intelligently identify and block them during content generation, display, or storage, preventing the spread of sensitive information.
Feature Highlights
- Supports batch import and export, making it easy to centrally manage large numbers of sensitive words.
- Flexible status control, allowing each sensitive word to be enabled or disabled individually.
- Supports description information, making it easy to record the background and purpose of sensitive word settings.
- Import template validation mechanism, preventing format errors or duplicate entries during import.
Add Sensitive Words
Users can manually add one or more sensitive words. The steps are as follows:
- Navigate to:
Content Security Management -> Sensitive Words -> New. - In the pop-up window, fill in the following information:
- Sensitive Word: e.g.,
Text(up to 225 characters). - Enable Status: Select
EnableorDisable. - Description (optional): Supplementary explanation for adding the sensitive word (up to 500 characters).
- Sensitive Word: e.g.,
- Click Save. The sensitive word will take effect immediately or be kept for later use (depending on the enable status).


Download Import Template
To facilitate batch management of sensitive words, the system provides a unified import template. The steps are as follows:
- Navigate to:
Content Security Management -> Sensitive Words -> Download Template. - The system will automatically download an Excel file, default name:
敏感词导入模板.xlsx. - Open the template file and fill in the following fields:
Sensitive Word(required)Enabled(Yes / No)Description(optional)
- Save the completed file for later import.



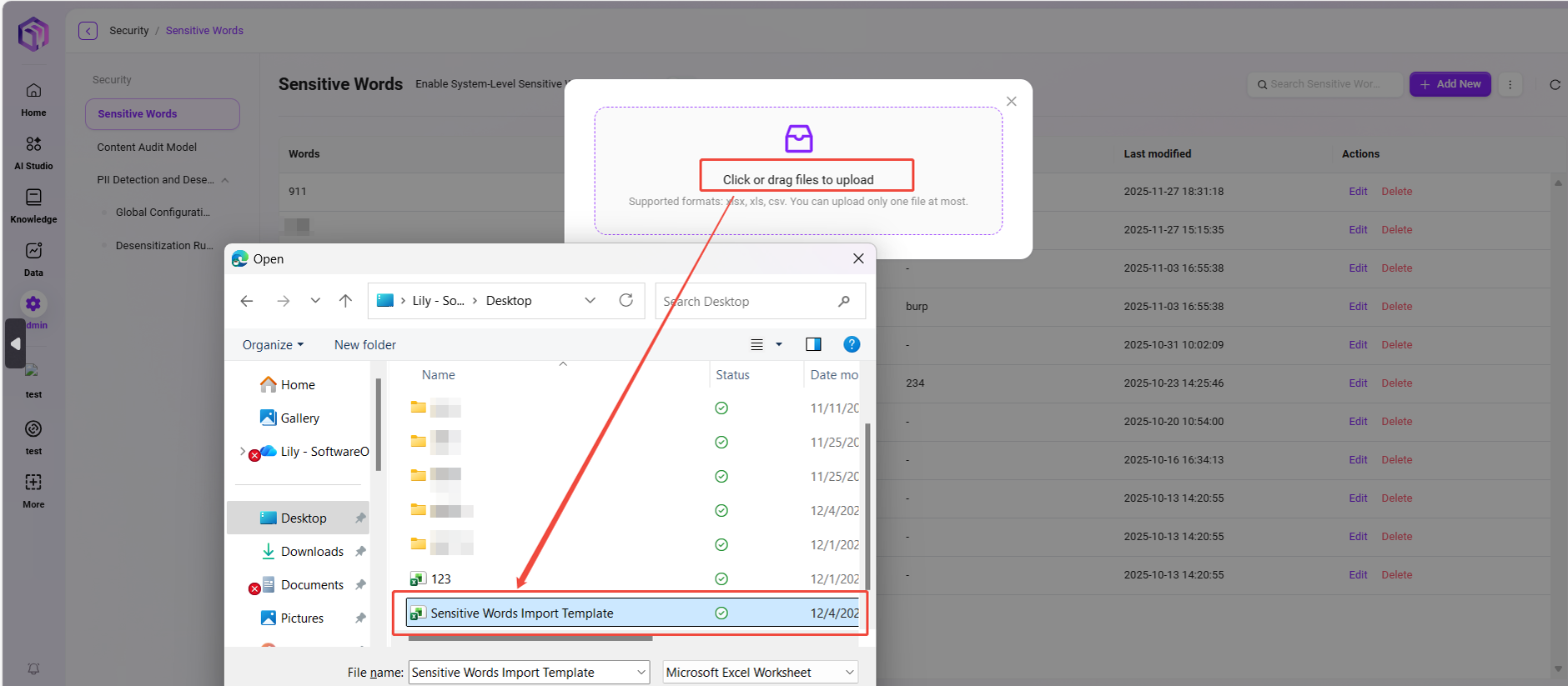
Import Sensitive Words
Once the sensitive words template is ready, you can perform batch import:
- Navigate to:
Content Security Management -> Sensitive Words -> Import. - Click the upload area to upload, or drag and drop the template file to upload.
- The system will automatically validate the content (field completeness, format, duplicates, etc.).
- After a successful import, a "Upload Successful" prompt will be displayed, and the newly added sensitive words will appear in the list.
⚠️ Supported file formats: xlsx, xls, csv. Only one file can be uploaded at a time. Please confirm the format is correct before importing.



Export Sensitive Words
You can export all sensitive words on the current platform as an Excel file. The steps are as follows:
- Navigate to:
Content Security Management -> Sensitive Words -> Export. - After clicking export, the system will automatically download a
.xlsxfile, default name:敏感词报表.xlsx. - The report includes the sensitive word itself, enable status, and description information for archiving and sharing.


Content Review Model
Confidence usually refers to the degree of certainty a model or system has in its prediction results.
In the context of content review models, confidence threshold setting is an important feature that allows users to define the minimum confidence level a model must reach before marking content as a specific category (such as spam, inappropriate content, etc.). This helps reduce the number of false positives or false negatives, depending on the threshold setting.
For example, if the confidence threshold is set to 0.8, the model will only mark content as inappropriate when its confidence in the prediction result is at least 80%. This helps ensure that only cases where the model is very certain will be acted upon.
⚠️ This section is currently under development. Stay tuned.

PII Detection and Desensitization
💡 Tip: This feature is only supported in V4.1 and above
PII (Personally Identifiable Information) detection and desensitization is used to identify and protect data that may expose personal privacy. The system supports identifying various types of data that can identify a specific individual, either alone or in combination with other information. Its core function is to ensure data security and privacy compliance.
Global Configuration
Interface Description In the "Admin Console", go to [Content Security Management > PII Detection and Desensitization > Global Configuration] to set unified PII detection policies for the entire platform.
Configuration Item Description
- Automatic PII Detection and Desensitization:
- Platform-level switch, enabled by default.
- When enabled, the system will automatically identify personal privacy information (such as name, phone number, email, ID number, etc.) during Agent interactions and data processing, and perform desensitization.
- If this feature is disabled, all PII detection will be invalid.
- Agent Whitelist:
- You can select specific Agents to add to the whitelist.
- Agents on the whitelist will skip the PII detection and desensitization process, but all operations will be recorded in the audit log to ensure security and traceability.

Operation Instructions
- Select the Agent to be excluded from detection in the "Agent Whitelist" dropdown;
- Toggle the "Automatic PII Detection and Desensitization" switch to enable or disable global detection;
- Click [Save] to apply the configuration immediately.

Functionality
- Automatically identify and desensitize sensitive personal information to prevent privacy leaks;
- Supports flexible configuration to meet privacy policies for different business scenarios;
- Audit logs can trace all configuration changes to ensure security, compliance, and control.
Desensitization Rule Configuration
💡 Tip: This feature is only supported in V4.1 and above
Feature Description
"Desensitization Rule Configuration" is used to define how the system handles personal sensitive information (PII) when detected. By setting different rules and strategies, administrators can flexibly control how the system identifies, prompts, and desensitizes sensitive data, ensuring data compliance and privacy security.
Page Description
The page displays all desensitization rules configured in the system, including the following information:
- Rule Type: Distinguishes between system built-in (preset) rules and user-defined rules.
- Rule Name: The type of sensitive information detected by the rule, such as ID number, mobile number, email, etc.
- Rule Content: The regular expression or detection logic used to match sensitive information.
- Enable Status: Controls whether the rule is active.
- Desensitization Strategy: The action the system takes when sensitive information is matched, such as "Mask", "Prompt", "Terminate", "Delete", etc.
- Update Time: The most recent update time of the rule.
- Actions: Supports editing or deleting rules.
Configuration Steps
- Add Custom Rule
- Click the "Add Custom Rule" button in the upper right corner of the page;
- In the pop-up window, fill in the following:
- Rule Name: Name the rule, e.g.,
Bank Card Number Detection; - Rule Content: Enter the regular expression used to identify this type of information;
- Enable Status: Enable immediately or keep disabled as needed;
- Desensitization Strategy: Select the desensitization method from the dropdown (such as "
Mask", "Prompt", "Terminate", "Delete");
- Rule Name: Name the rule, e.g.,
- After completing the form, click "Save" to activate the rule.


- Custom User Prompt
- When the desensitization strategy is set to "Prompt", you can set the prompt message by clicking "Custom User Prompt" in the upper right corner;
- Example: "
Your input contains ID information, do you want to continue?"; - After saving, when the user triggers the rule, the system will pop up a confirmation prompt.


- Rule Management
- You can edit the rule content or strategy at any time;
- Unneeded rules can be removed by clicking "Delete".

Usage Example
The system comes with commonly used sensitive information rules (such as ID number, Mainland China mobile number, etc.), which administrators can enable directly; you can also add custom rules according to business scenarios, such as detecting email, bank card number, or other specific data formats.