内容安全管理
内容安全管理的入口如下所示:

敏感词管理
敏感词管理功能帮助用户对平台内容进行有效控制,确保内容合规、健康,符合企业内部规定或社区管理规范。通过定义敏感词,系统可在内容生成、展示或存储阶段进行智能识别和拦截,避免敏感信息的传播。
功能亮点
- 支持批量导入与导出,便于集中管理大量敏感词。
- 状态控制灵活,可单独启用或停用每条敏感词。
- 支持描述信息,便于记录敏感词设置背景及用途。
- 导入模板校验机制,避免格式错误或重复项导入。
新增敏感词
用户可手动新增一条或多条敏感词,操作步骤如下:
- 进入路径:
内容安全管理 -> 敏感词 -> 新建。 - 在弹出的窗口中填写以下信息:
- 敏感词:如
Text(225字以内)。 - 启用状态:选择
启用或停用。 - 描述(可选):补充说明敏感词的添加背景(500字以内)。
- 敏感词:如
- 点击 保存,敏感词将立即生效或保留待用(根据启用状态)。


下载导入模板
为便于批量管理敏感词,系统提供统一的导入模板,操作如下:
- 进入路径:
内容安全管理 -> 敏感词 -> 下载模板。 - 系统将自动下载 Excel 文件,默认命名为:
敏感词导入模板.xlsx。 - 打开模板文件,填写以下字段:
敏感词(必填)是否启用(是 / 否)描述(可选)
- 填写完成后保存文件,备用导入。



导入敏感词
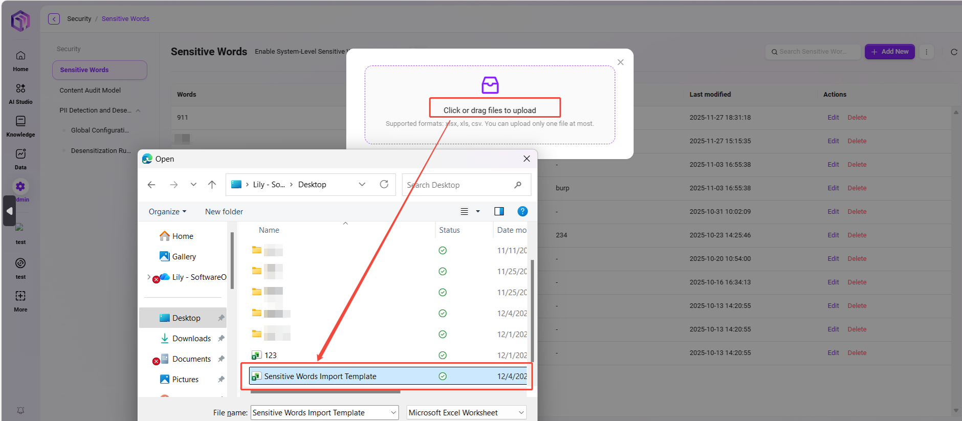
在准备好敏感词模板后,可进行批量导入:
- 进入路径:
内容安全管理 -> 敏感词 -> 导入。 - 点击上传区域上传,或将模板文件拖拽上传。
- 系统将自动校验内容(字段完整性、格式、重复项等)。
- 导入成功后将显示“上传成功”提示,并在列表中显示新增敏感词。
⚠️ 文件支持格式:xlsx,xls,csv,单次仅允许上传一个文件,确认格式正确后再导入。



导出敏感词
支持将当前平台中所有敏感词导出为 Excel 文件,操作步骤如下:
- 进入路径:
内容安全管理 -> 敏感词 -> 导出。 - 点击导出后,系统将自动下载
.xlsx文件,默认命名为:敏感词报表.xlsx。 - 报表内容包含敏感词本体、启用状态及描述信息,便于留档与分享。


内容审核模型
置信度(Confidence)通常是指一个模型或系统对其预测结果的确信程度。
在内容审核模型的上下文中,置信度阈值设置是一个重要的功能,它允许用户定义模型在标记内容为特定类别(如垃圾邮件、不适当内容等)之前必须达到的最低置信度水平。这样做可以减少误报或漏报的数量,具体取决于阈值的设置。
例如,如果置信度阈值设置为0.8,那么只有当模型对其预测结果的置信度至少为80%时,它才会将内容标记为不适当。这有助于确保只有那些模型非常确信的案例才会被采取行动。
⚠️ 本部分内容目前正在开发中,敬请期待。

PII检测与脱敏
💡 提示:此功能只支持V4.1及以上版本
PII(Personally Identifiable Information,个人可识别信息)检测与脱敏功能用于识别和保护可能暴露个人隐私的数据。系统支持单独或结合其他信息识别出特定个人的各类数据,其核心作用是保障数据安全与隐私合规。
全局配置
界面说明 在“管理员控制台”中进入【内容安全管理 > PII检测与脱敏 > 全局配置】,可对平台范围内的 PII 检测策略进行统一设置。
配置项说明
- 自动PII检测与脱敏:
- 平台级开关,默认开启。
- 开启后,系统将在Agent交互与数据处理过程中自动识别个人隐私信息(如姓名、电话、邮箱、身份证号等),并进行脱敏处理。
- 若关闭此功能,所有PII检测将失效。
- Agent白名单:
- 可选择特定Agent加入白名单。
- 白名单内的Agent将跳过PII检测与脱敏流程,但所有操作将被记录至审计日志,以确保安全可追溯。

操作说明
- 在“Agent白名单”下拉框中选择需排除检测的Agent;
- 切换“自动PII检测与脱敏”开关以启用或停用全局检测;
- 点击【保存】,配置即时生效。

功能作用
- 自动识别并脱敏敏感个人信息,防止隐私泄露;
- 支持灵活配置,满足不同业务场景下的隐私策略;
- 审计日志可追溯所有配置变更,确保安全合规可控。
脱敏规则配置
💡 提示:此功能只支持V4.1及以上版本
功能说明
“脱敏规则配置”用于定义系统在检测到涉及个人敏感信息(PII)时的处理策略。通过设置不同的规则与策略,管理员可灵活控制系统对敏感数据的识别、提示及脱敏方式,确保数据合规与隐私安全。
页面说明
页面中展示了所有系统内已配置的脱敏规则,包含以下信息:
- 规则类型:区分系统内置(预置)规则与用户自定义规则。
- 规则名称:该规则所检测的敏感信息类型,如身份证号、手机号、邮箱等。
- 规则内容:用于匹配敏感信息的正则表达式或检测逻辑。
- 启用状态:可控制该规则是否生效。
- 脱敏策略:当匹配到敏感信息时系统执行的操作,可选择“遮盖”“提示”“终止”“删除”等。
- 更新时间:规则最近的更新时间。
- 操作:支持编辑或删除规则。
配置步骤说明
- 新增自定义规则
- 点击页面右上角“新增自定义规则”按钮;
- 在弹窗中填写以下内容:
- 规则名称:为规则命名,如
银行卡号检测; - 规则内容:输入用于识别该类型信息的正则表达式;
- 启用状态:可根据需要立即启用或暂不启用;
- 脱敏策略:从下拉框中选择脱敏方式(如“
遮盖”“提示”“终止”“删除”);
- 规则名称:为规则命名,如
- 填写完成后点击“保存”,规则即生效。


- 自定义用户提示
- 当脱敏策略选择为“提示”时,可通过点击右上角“自定义用户提示”设置提示语;
- 示例:“
您的输入包含身份证信息,是否继续?”; - 保存后,当用户触发该规则时,系统将弹出提示确认。


- 规则管理
- 可随时通过“编辑”修改规则内容或策略;
- 不再需要的规则可点击“删除”进行移除。

使用示例
系统预置了常用的敏感信息规则(如身份证号、中国大陆手机号等),管理员可直接启用这些规则;也可根据业务场景自定义新增规则,例如检测邮箱、银行卡号或其他特定格式的数据。